This website requires JavaScript.
Explore
Help
Register
Sign In
wieerwill
/
Informatik
Watch
1
Star
0
Fork
0
You've already forked Informatik
Code
Issues
Pull Requests
Actions
Packages
Projects
Releases
Wiki
Activity
172b5045b3
Informatik
/
Assets
/
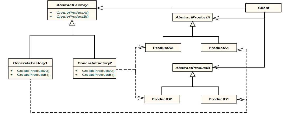
Softwaretechnik2-abstract-factory-pattern.png
Robert Jeutter
f4e6d96450
neue Vorlesung Kapitel 1-6
2021-04-26 20:58:18 +02:00
47 KiB
1084x445px
Raw
History